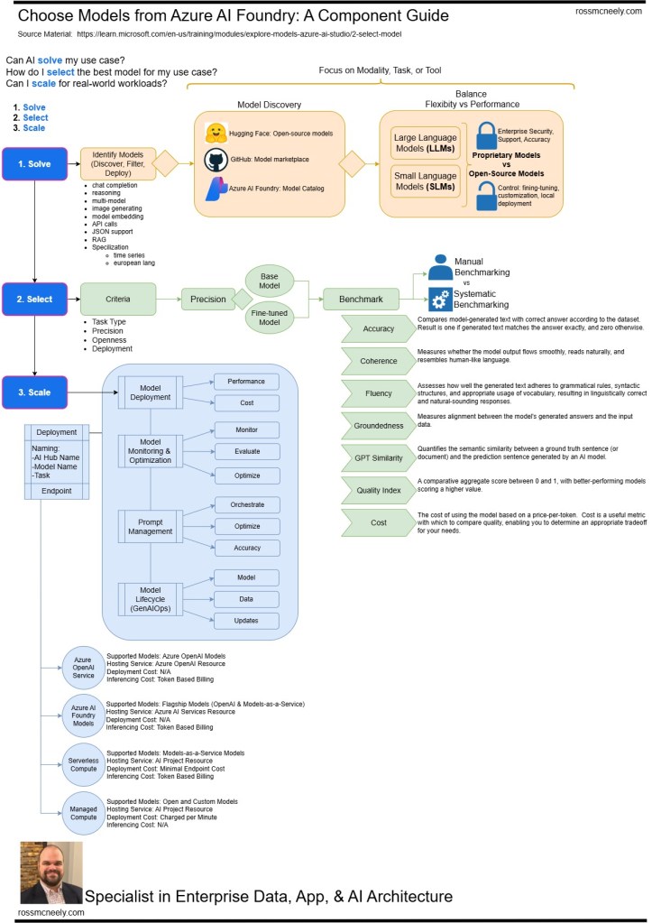
I had a great conversation with my son the other day on OpenAI and how the space has evolved rapidly over a very short period of time. I wanted to put together a “basics” overview of how we solve a problem space with AI by selecting the right model, and ensuring it scales.
- How we pick use case to solve
- How we select an AI model
- How the AI model scales







Leave a comment